This website requires JavaScript.
Explore
Help
Sign In
github
/
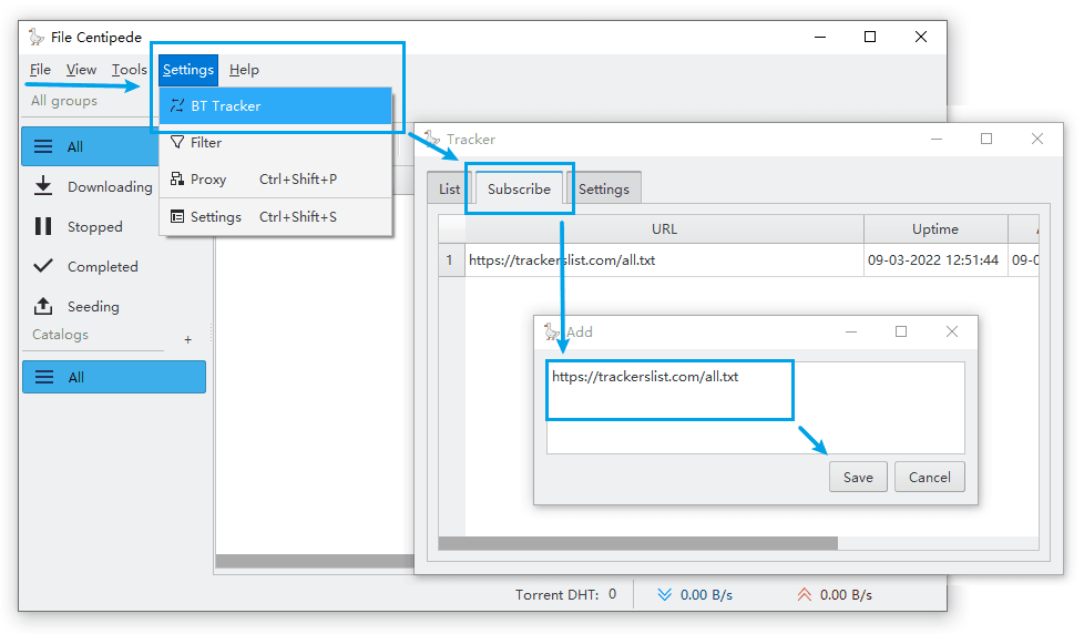
XIU2.TrackersListCollection
Watch
0
Star
0
Fork
0
You've already forked XIU2.TrackersListCollection
mirror of
https://github.com/XIU2/TrackersListCollection
synced
2026-04-04 12:27:29 +08:00
Code
Issues
Actions
1
Packages
Projects
Releases
Wiki
Activity
Files
bac63efe97a3605b9988395f7f84dfff759b341e
XIU2.TrackersListCollection
/
img
/
en-14.png
xiu2
8c0be95372
README.md
2022-03-09 13:20:40 +08:00
15 KiB
978x572px
Raw
History
Reference in New Issue
View Git Blame
Copy Permalink