This website requires JavaScript.
Explore
Help
Sign In
github
/
XIU2.TrackersListCollection
Watch
0
Star
0
Fork
0
You've already forked XIU2.TrackersListCollection
mirror of
https://github.com/XIU2/TrackersListCollection
synced
2026-04-16 14:02:38 +08:00
Code
Issues
Actions
1
Packages
Projects
Releases
Wiki
Activity
Files
1fb29b4d10a6b62fe555b388669890620c7e6141
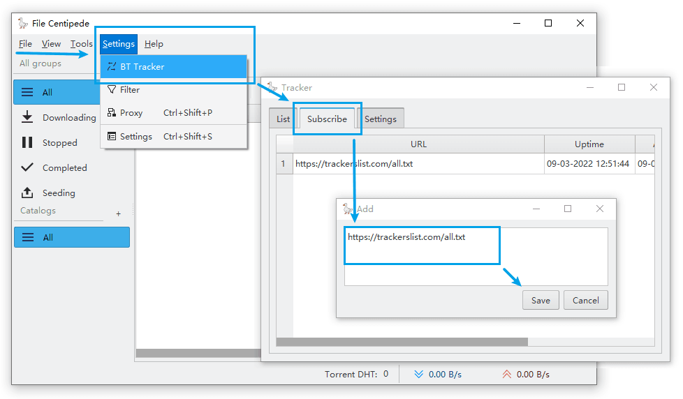
XIU2.TrackersListCollection
/
img
/
en-14.png
T
xiu2
8c0be95372
README.md
2022-03-09 13:20:40 +08:00
15 KiB
978x572px
Raw
History
Reference in New Issue
View Git Blame
Copy Permalink